Skip to main content

Install The SDK

Our Unity SDK is distributed as a Unity Package.

You can download the latest version of the SDK from our GitHub releases page.

Importing The Package

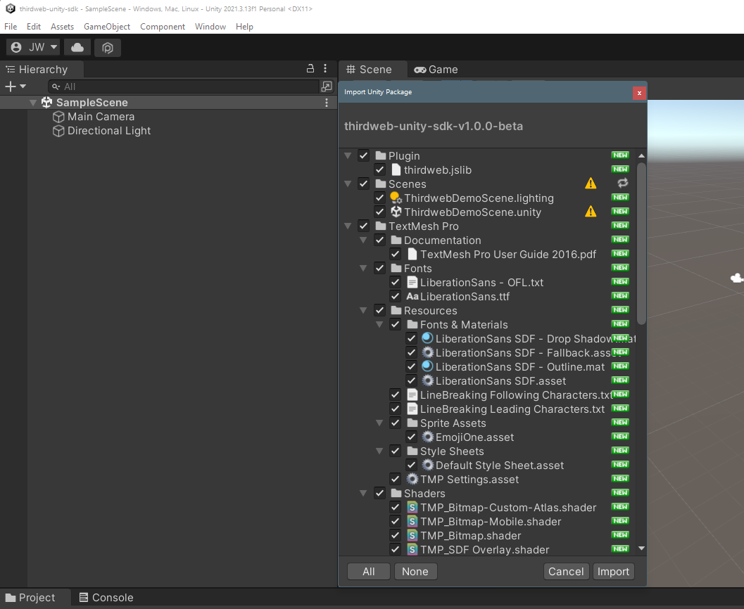
Import the .unitypackage file to your Unity project by clicking Assets > Import Package > Custom Package, and selecting the .unitypackage file you downloaded.

Import Unity Package File

After clicking Import, you can find the files in your Project window in the Thirdweb folder.

Project window

Use the SDK in C# Scripts

Once you have imported the SDK, you can use it in your C# scripts by adding the following at the top of the file:

using Thirdweb;